Скачать ГОСТ Р ИСО 13606-3-2012 Информатизация здоровья. Передача электронных медицинских карт. Часть 3. Базовые архетипы и списки терминовДата актуализации: 10.08.2017 ГОСТ Р ИСО 13606-3-2012
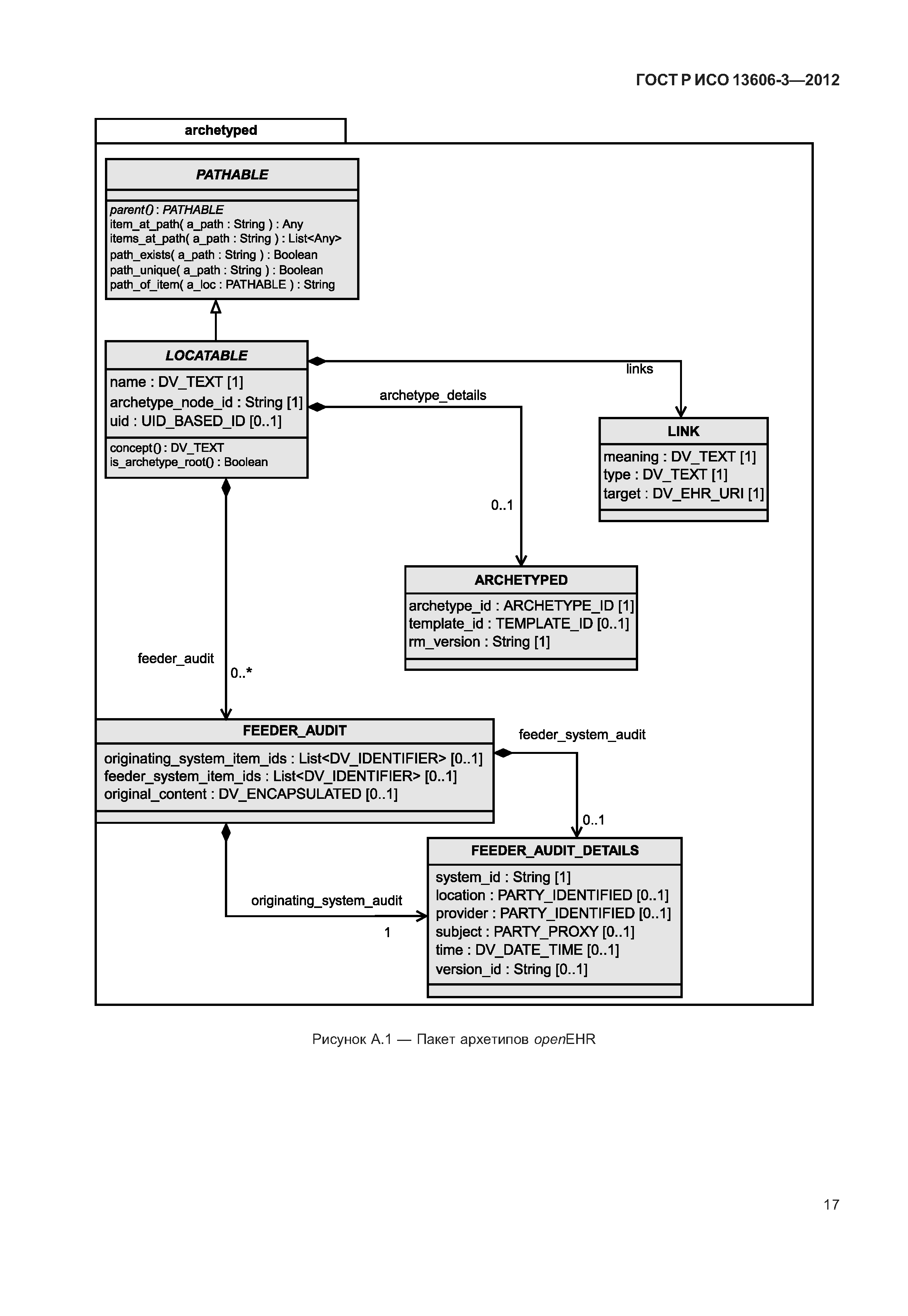
Информатизация здоровья. Передача электронных медицинских карт. Часть 3. Базовые архетипы и списки терминовОбозначение: | ГОСТ Р ИСО 13606-3-2012 | Обозначение англ: | GOST R ISO 13606-3-2012 | Статус: | введен впервые | Название рус.: | Информатизация здоровья. Передача электронных медицинских карт. Часть 3. Базовые архетипы и списки терминов | Название англ.: | Health informatics. Electronic health record communication. Part 3. Reference archetypes and term lists | Дата добавления в базу: | 21.05.2015 | Дата актуализации: | 05.05.2017 | Дата введения: | 01.09.2013 | Область применения: | Стандарт предназначен для передачи части или всей электронной медицинской карты (ЭМК) отдельного идентифицированного субъекта медицинской помощи между системами ведения ЭМК или между системами ведения ЭМК и централизованным хранилищем данных ЭМК. Стандарт может также быть использован для передачи ЭМК между системой ведения ЭМК или хранилищем и медицинскими приложениями или компонентами программного обеспечения промежуточного уровня (например, компонентами поддержки принятия решения), которым требуется доступ или предоставление данных ЭМК, или для представления данных ЭМК в распределенной (федеральной) системе учета. | Оглавление: | 1 Область применения 2 Термины и определения 3 Сокращения 4 Соответствие 5 Списки терминов 5.1 Введение 5.2 Список терминов SUBJECT_CATEGORY, класс ENTRY, атрибут subject_of_information_category 5.3 Список терминов ITEM_CATEGORY, класс ITEM, атрибут item_category 5.4 Список терминов VERSION_STATUS, класс AUDIT_INFO, атрибут version_status 5.5 Список терминов MODE, класс FUNCTIONAL_ROLE, атрибут mode 5.6 Список терминов ACT_STATUS, класс ENTRY, атрибут act_status 5.7 Список терминов LINK_NATURE, класс LINK, атрибут nature 5.8 Список терминов LINK_ROLE, факультативный список терминов для атрибута role класса LINK (справочно) 5.8.1 Введение 5.8.2 Список факультативных терминов для атрибута role класса LINK (справочно) 5.8.3 Отображение расширенного списка терминов в категории класса LINK ИСО 13606-2 (справочно) 5.8.4 Отображение расширенного списка терминов на значения HL7 actRelatioship typeCodes (справочно) 5.9 Список терминов STRUCTURE_TYPE, класс CLUSTER, атрибут structure_type Приложение А (справочное) Базовые архетипы Приложение В (справочное) Клинический пример отображения HL7 v3 и комплексе стандартов ИСО 13606 Библиография | Разработан: | ФГБУ ЦНИИОИЗ Минздравсоцразвития РФ
| Утверждён: | 13.11.2012 Федеральное агентство по техническому регулированию и метрологии (758-ст)
| Издан: | Стандартинформ (2014 г. )
| Расположен в: |
|
                                                           
|