Информационная система
«Ёшкин Кот»

Скачать базу одним архивом
Скачать обновления
История создания базы
Карта сайта

Скачать ГОСТ Р МЭК 61850-6-2009 Сети и системы связи на подстанциях. Часть 6. Язык описания конфигурации для связи между интеллектуальными электронными устройствами на электрических подстанциях

Дата актуализации: 10.08.2017

ГОСТ Р МЭК 61850-6-2009

Сети и системы связи на подстанциях. Часть 6. Язык описания конфигурации для связи между интеллектуальными электронными устройствами на электрических подстанциях

Обозначение: ГОСТ Р МЭК 61850-6-2009
Обозначение англ: GOST R IEC 61850-6-2009
Статус:действует
Название рус.:Сети и системы связи на подстанциях. Часть 6. Язык описания конфигурации для связи между интеллектуальными электронными устройствами на электрических подстанциях
Название англ.:Communication networks and systems in substations. Part 6. Configuration description language for communication in electrical substations related to IEDs
Дата добавления в базу:01.09.2013
Дата актуализации:05.05.2017
Дата введения:01.01.2011
Область применения:Стандарт из серии стандартов МЭК 61850 определяет формат файлов описания конфигурации специальных специфичных для систем связи интеллектуальных электронных устройств (IED-устройств), а также параметров IED-устройств, конфигурации систем связи, структур (функций) распределительного устройства и отношений между ними. Основное назначение этого формата - совместимый обмен описаниями возможностей IED-устройств и SA-системы между средствами программирования IED-устройств и средствами программирования систем различных изготовителей. Определяемый язык называется языком описания конфигурации подстанции (SGL). IED-устройства и модель системы связи на языке SGL соответствуют МЭК 61850-5 и серии стандартов МЭК 61850-7. В соответствующих частях серии стандартов МЭК 61850 могут потребоваться определяемые на уровне SCSM расширения или правила использования. Язык конфигурирования создан на основе расширенного языка разметки XML версии 1.0. Стандарт не определяет индивидуальные реализации или продукты средствами языка, а также не налагает ограничений на реализацию сущностей и интерфейсов в пределах вычислительной системы. Стандарт не определяет формат загрузки данных конфигурации в IED-устройства, хотя он может быть использован для части данных конфигурации.
Оглавление:1 Область применения
2 Нормативные ссылки
3 Термины и определения
4 Сокращения
5 Предполагаемый процесс разработки и проектирования с использованием языка SCL
6 Объектная модель SCL
   6.1 Общие сведения
   6.2 Модель подстанции
   6.3 Модель продукта (IED-устройство)
   6.4 Модель системы связи
   6.5 Моделирование резервирования
7 Типы файлов описания на языке SCL
8 Язык SCL
   8.1 Метод спецификации
   8.2 Расширения языка SCL
   8.3 Общая структура
   8.4 Обозначение объекта и сигнала
9 Элементы синтаксиса языка SCL
   9.1 Заголовок
   9.2 Описание подстанции
   9.3 Описание IED-устройства
   9.4 Описание системы связи
   9.5 Шаблоны типа данных
Приложение А (обязательное) Синтаксис языка SCL: определение XML schema
   А.1 Базовые типы
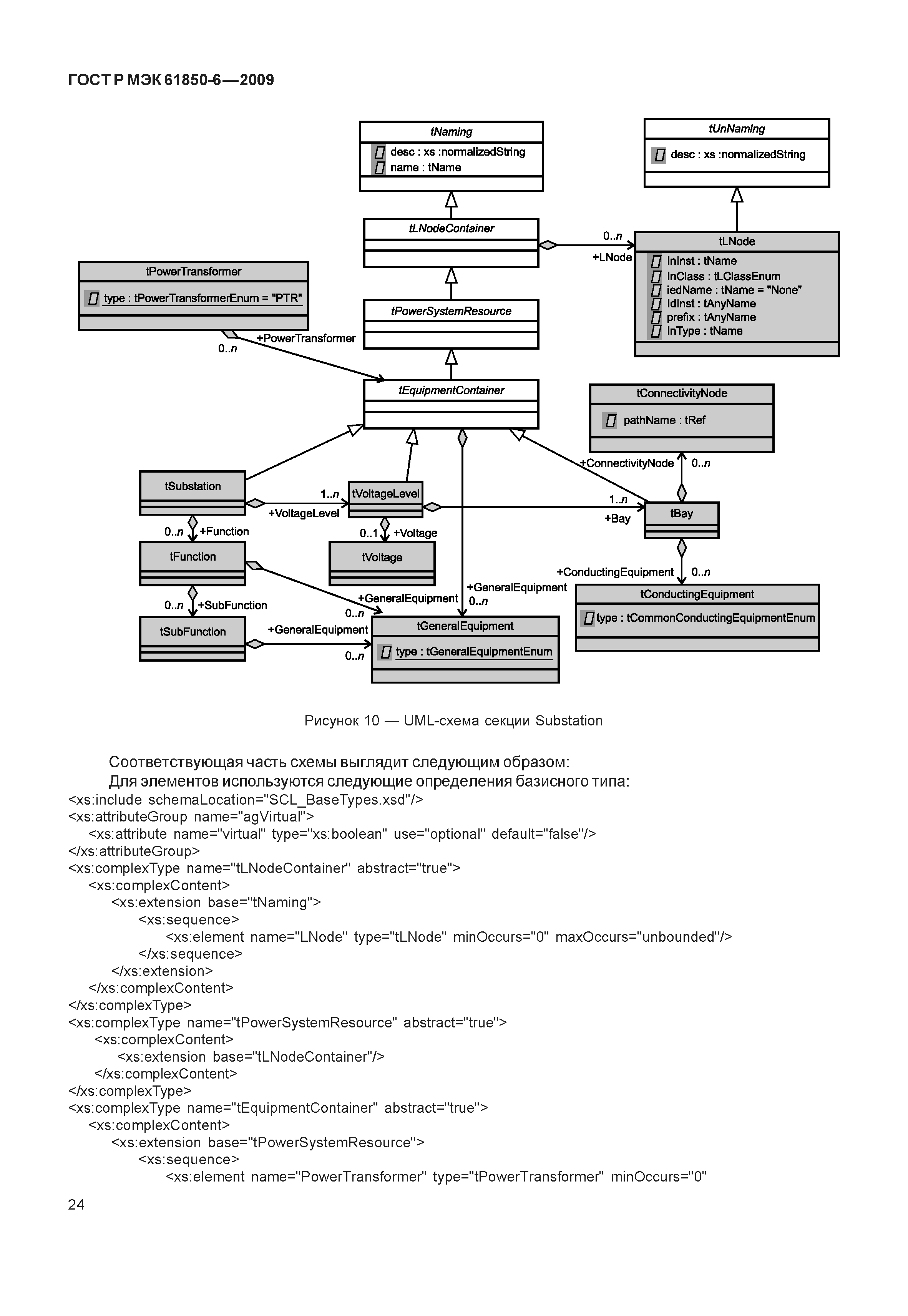
   А.2 Синтаксис Substation
   А.3 Шаблоны типа данных
   А.4 Возможности и структура IED-устройства
   А.5 Подсети связи
   А.6 Основной язык SCL
Приложение В (обязательное) Перечисления SCL согласно МЭК 61 850-7-3 и МЭК 61 850-7-4 . . .
Приложение С (справочное) Примеры расширения синтаксиса
   С.1 Синтаксис расширения для координат разметки чертежей
   С.2 Синтаксис расширения для технического обслуживания
Приложение D (справочное) Пример
   D.1 Пример спецификации
   D.2 Пример содержимого файла SCL
Приложение Е (справочное) Определение XML schema вариантов языка SCL
Приложение ДА (справочное) Сведения о соответствии ссылочных международных стандартов ссылочным национальным стандартам Российской Федерации
Библиография
Разработан: ОАО Научно-технический центр электроэнергетики
ООО ЭКСПЕРТЭНЕРГО
Утверждён:15.12.2009 Федеральное агентство по техническому регулированию и метрологии (850-ст)
Издан: Стандартинформ (2011 г. )
Расположен в:Техническая документация Электроэнергия ТЕЛЕКОММУНИКАЦИИ. АУДИО-И ВИДЕОТЕХНИКА Телемеханика. Телеметрия Экология ТЕЛЕКОММУНИКАЦИИ. АУДИО-И ВИДЕОТЕХНИКА Телемеханика. Телеметрия Строительство Стандарты Другие государственные стандарты, применяемые в строительстве Телекоммуникации. Аудио- и видеотехника
Нормативные ссылки:
ГОСТ Р МЭК 61850-6-2009ГОСТ Р МЭК 61850-6-2009ГОСТ Р МЭК 61850-6-2009ГОСТ Р МЭК 61850-6-2009ГОСТ Р МЭК 61850-6-2009ГОСТ Р МЭК 61850-6-2009ГОСТ Р МЭК 61850-6-2009ГОСТ Р МЭК 61850-6-2009ГОСТ Р МЭК 61850-6-2009ГОСТ Р МЭК 61850-6-2009ГОСТ Р МЭК 61850-6-2009ГОСТ Р МЭК 61850-6-2009ГОСТ Р МЭК 61850-6-2009ГОСТ Р МЭК 61850-6-2009ГОСТ Р МЭК 61850-6-2009ГОСТ Р МЭК 61850-6-2009ГОСТ Р МЭК 61850-6-2009ГОСТ Р МЭК 61850-6-2009ГОСТ Р МЭК 61850-6-2009ГОСТ Р МЭК 61850-6-2009ГОСТ Р МЭК 61850-6-2009ГОСТ Р МЭК 61850-6-2009ГОСТ Р МЭК 61850-6-2009ГОСТ Р МЭК 61850-6-2009ГОСТ Р МЭК 61850-6-2009ГОСТ Р МЭК 61850-6-2009ГОСТ Р МЭК 61850-6-2009ГОСТ Р МЭК 61850-6-2009ГОСТ Р МЭК 61850-6-2009ГОСТ Р МЭК 61850-6-2009ГОСТ Р МЭК 61850-6-2009ГОСТ Р МЭК 61850-6-2009ГОСТ Р МЭК 61850-6-2009ГОСТ Р МЭК 61850-6-2009ГОСТ Р МЭК 61850-6-2009ГОСТ Р МЭК 61850-6-2009ГОСТ Р МЭК 61850-6-2009ГОСТ Р МЭК 61850-6-2009ГОСТ Р МЭК 61850-6-2009ГОСТ Р МЭК 61850-6-2009ГОСТ Р МЭК 61850-6-2009ГОСТ Р МЭК 61850-6-2009ГОСТ Р МЭК 61850-6-2009ГОСТ Р МЭК 61850-6-2009ГОСТ Р МЭК 61850-6-2009ГОСТ Р МЭК 61850-6-2009ГОСТ Р МЭК 61850-6-2009ГОСТ Р МЭК 61850-6-2009ГОСТ Р МЭК 61850-6-2009ГОСТ Р МЭК 61850-6-2009ГОСТ Р МЭК 61850-6-2009ГОСТ Р МЭК 61850-6-2009ГОСТ Р МЭК 61850-6-2009ГОСТ Р МЭК 61850-6-2009ГОСТ Р МЭК 61850-6-2009ГОСТ Р МЭК 61850-6-2009ГОСТ Р МЭК 61850-6-2009ГОСТ Р МЭК 61850-6-2009ГОСТ Р МЭК 61850-6-2009ГОСТ Р МЭК 61850-6-2009ГОСТ Р МЭК 61850-6-2009ГОСТ Р МЭК 61850-6-2009ГОСТ Р МЭК 61850-6-2009ГОСТ Р МЭК 61850-6-2009ГОСТ Р МЭК 61850-6-2009ГОСТ Р МЭК 61850-6-2009ГОСТ Р МЭК 61850-6-2009ГОСТ Р МЭК 61850-6-2009ГОСТ Р МЭК 61850-6-2009ГОСТ Р МЭК 61850-6-2009ГОСТ Р МЭК 61850-6-2009ГОСТ Р МЭК 61850-6-2009ГОСТ Р МЭК 61850-6-2009ГОСТ Р МЭК 61850-6-2009ГОСТ Р МЭК 61850-6-2009ГОСТ Р МЭК 61850-6-2009ГОСТ Р МЭК 61850-6-2009ГОСТ Р МЭК 61850-6-2009ГОСТ Р МЭК 61850-6-2009ГОСТ Р МЭК 61850-6-2009ГОСТ Р МЭК 61850-6-2009ГОСТ Р МЭК 61850-6-2009ГОСТ Р МЭК 61850-6-2009ГОСТ Р МЭК 61850-6-2009ГОСТ Р МЭК 61850-6-2009ГОСТ Р МЭК 61850-6-2009ГОСТ Р МЭК 61850-6-2009ГОСТ Р МЭК 61850-6-2009ГОСТ Р МЭК 61850-6-2009ГОСТ Р МЭК 61850-6-2009ГОСТ Р МЭК 61850-6-2009ГОСТ Р МЭК 61850-6-2009ГОСТ Р МЭК 61850-6-2009ГОСТ Р МЭК 61850-6-2009ГОСТ Р МЭК 61850-6-2009ГОСТ Р МЭК 61850-6-2009ГОСТ Р МЭК 61850-6-2009ГОСТ Р МЭК 61850-6-2009ГОСТ Р МЭК 61850-6-2009ГОСТ Р МЭК 61850-6-2009ГОСТ Р МЭК 61850-6-2009ГОСТ Р МЭК 61850-6-2009ГОСТ Р МЭК 61850-6-2009ГОСТ Р МЭК 61850-6-2009ГОСТ Р МЭК 61850-6-2009ГОСТ Р МЭК 61850-6-2009ГОСТ Р МЭК 61850-6-2009ГОСТ Р МЭК 61850-6-2009ГОСТ Р МЭК 61850-6-2009ГОСТ Р МЭК 61850-6-2009ГОСТ Р МЭК 61850-6-2009ГОСТ Р МЭК 61850-6-2009ГОСТ Р МЭК 61850-6-2009ГОСТ Р МЭК 61850-6-2009ГОСТ Р МЭК 61850-6-2009ГОСТ Р МЭК 61850-6-2009ГОСТ Р МЭК 61850-6-2009ГОСТ Р МЭК 61850-6-2009ГОСТ Р МЭК 61850-6-2009ГОСТ Р МЭК 61850-6-2009ГОСТ Р МЭК 61850-6-2009ГОСТ Р МЭК 61850-6-2009ГОСТ Р МЭК 61850-6-2009ГОСТ Р МЭК 61850-6-2009ГОСТ Р МЭК 61850-6-2009ГОСТ Р МЭК 61850-6-2009ГОСТ Р МЭК 61850-6-2009ГОСТ Р МЭК 61850-6-2009ГОСТ Р МЭК 61850-6-2009ГОСТ Р МЭК 61850-6-2009ГОСТ Р МЭК 61850-6-2009ГОСТ Р МЭК 61850-6-2009ГОСТ Р МЭК 61850-6-2009ГОСТ Р МЭК 61850-6-2009ГОСТ Р МЭК 61850-6-2009ГОСТ Р МЭК 61850-6-2009ГОСТ Р МЭК 61850-6-2009ГОСТ Р МЭК 61850-6-2009ГОСТ Р МЭК 61850-6-2009ГОСТ Р МЭК 61850-6-2009ГОСТ Р МЭК 61850-6-2009ГОСТ Р МЭК 61850-6-2009ГОСТ Р МЭК 61850-6-2009ГОСТ Р МЭК 61850-6-2009ГОСТ Р МЭК 61850-6-2009ГОСТ Р МЭК 61850-6-2009ГОСТ Р МЭК 61850-6-2009

© 2013 Ёшкин Кот :-) Карта сайта